时间:2022-08-13 09:09:47 作者:娜娜 来源:系统之家 1. 扫描二维码随时看资讯 2. 请使用手机浏览器访问: http://m.xitongzhijia.mg188.cn/xtjc/20220813/248051.html 手机查看 评论 反馈
Windows资源管理器已停止工作怎么办?出现这一情况的原因很有可能是文件交中存放的视频或者音频文件过多,打开文件夹的时候系统会预览文件,从而导致CUP利用率瞬间暴涨,使得explorer停止工作。那么应该如何解决呢?下面我们一起来看看小编带来的两种解决方法吧,希望可以帮到你哦。
资源管理器基本信息:
功能全称:Windows资源管理器。
常用功能:文件/夹的移动、删除等。
其他功能:显示图形化桌面环境。
程序文件:explorer.exe。
程序属性:Windows自身的系统程序。
方法一:
1、首先,打开【控制面板(按键盘上的 Win + R 组合键,打开运行,再输入control)】,再点击【系统和安全】;

2、系统和安全窗口,找到并点击【安全和维护】;

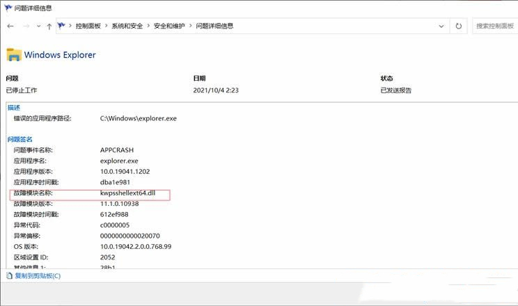
3、点击展开维护,再点击【查看可靠性历史记录】;

4、这时候,就可以查到是什么故障导致的Windows Explorer停止工作了。最后,根据故障模块名称去解决即可。

方法二:
1)sfc
命令提示符中,输入并按回车执行【sfc /scannow】 命令,该命令主要是用来修复系统文件的,不管是系统文件缺失,或损坏都可以修复。

2)dism
命令提示符中,输入并按回车执行【DISM /Online /Cleanup-Image /CheckHealth】命令,该命令可以用来修复Windows系统镜像、安装程序、恢复程序和PE系统。

3)初始化
1、命令提示符中,输入并按回车执行【systemreset -cleanpc】命令,可以唤起系统重置。

2、全新启动,这将删除所有应用和程序,但 Windows 标配的那些应用和程序除外。你的制造商安装的所有 Microsoft Store 应用也将保留。你的个人文件和一些 Windows 设置将保留。

发表评论
共0条
评论就这些咯,让大家也知道你的独特见解
立即评论以上留言仅代表用户个人观点,不代表系统之家立场