时间:2017-10-30 17:53:31 作者:weiming 来源:系统之家 1. 扫描二维码随时看资讯 2. 请使用手机浏览器访问: http://m.xitongzhijia.mg188.cn/xtjc/20171030/110393.html 手机查看 评论 反馈
自从Win10系统发布以来,越来越多的用户升级到Win10系统,不过由于新的系统稳定性较低,经常会出现一些问题。有用户反映,升级到Win10系统之后,Win10应用商店经常出现闪退的情况,这是怎么回事?该怎么解决?下面和大家分享Win10应用商店闪退的解决方法。
Win10应用商店闪退怎么办?
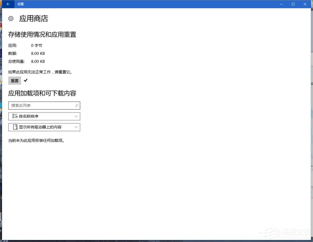
1、开始菜单打开设置,应用功能 高级选项。

2、点击重置。

3、OK,打开应用商店看看是不是活过来了。

以上就是Win10应用商店闪退的解决方法,只要简单的几个步骤即可解决应用商店闪退的问题。
发表评论
共0条
评论就这些咯,让大家也知道你的独特见解
立即评论以上留言仅代表用户个人观点,不代表系统之家立场